Message Summary
You can access the Message Summary from the Interface Monitor; select a namespace or an interface and choose Message Summary.
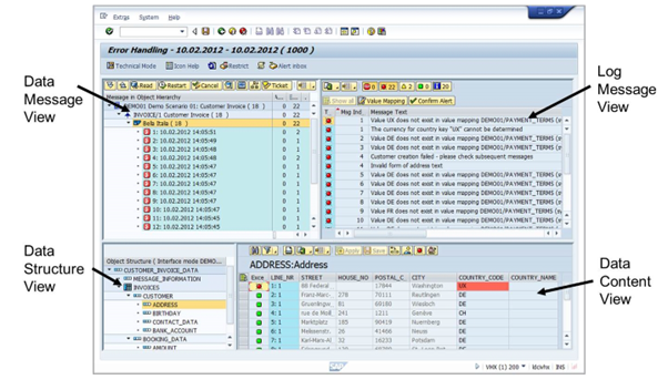
Error Handling
You can navigate directly to Monitoring and Error Handling by clicking on one of the status icons.
Message Summary

Facts About the Message Summary:
You can navigate to Monitoring and Error Handling from the Message Summary by double clicking on one line of the Message Summary. In Monitoring and Error Handling, all messages with the same message are displayed. For example, a user can jump to Monitoring and Error Handling and display all messages with one specific error. The user has a clear overview of the affected messages and can easily fix the issue for all messages.
You can use mass restart and cancel functionality in the Message Summary. For example, if a user sees an error message that belongs to a logging problem, the user can select the message and restart the corresponding messages without needing to navigate to Monitoring and Error Handling, select the corresponding messages, and restart them.
Monitoring and Error Handling

The Monitoring and Error Handling transaction enables the user to analyze errors, correct errors, and restart or cancel messages.
Access to interface data can be restricted using authorizations.
The transaction can be accessed from the Interface Monitor or via transaction code /AIF/ERR.
